Accompa vs. Requirements Portal
Accompa vs. Requirements Portal
| Product | Rating | Most Used By | Product Summary | Starting Price |
|---|---|---|---|---|
![]() Accompa | N/A | N/A | $199 per month | |
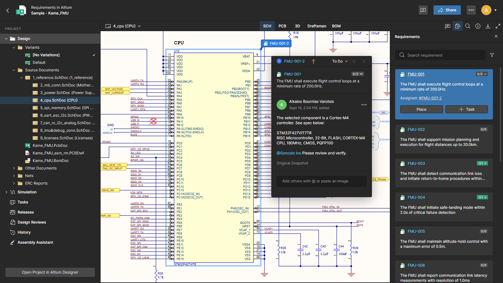
Requirements Portal | N/A | Requirements Portal is Altium’s requirements management tool that enables engineering teams to create, manage, and trace requirements across systems, designs, and verification activities. | $995 per year |
| Accompa | Requirements Portal | |||||||||||||||
|---|---|---|---|---|---|---|---|---|---|---|---|---|---|---|---|---|
| Editions & Modules |
| No answers on this topic | ||||||||||||||
| Offerings |
| |||||||||||||||
| Entry-level Setup Fee | No setup fee | No setup fee | ||||||||||||||
| Additional Details | — | Requirements Portal is included in Altium Develop with unlimited collaborators. Create an Altium Develop workspace for $995/year. Invite unlimited collaborators for free. | ||||||||||||||
| More Pricing Information | ||||||||||||||||
| Accompa | Requirements Portal | |
|---|---|---|
| Small Businesses | Polarion ALM Score 9.9 out of 10 | Polarion ALM Score 9.9 out of 10 |
| Medium-sized Companies | Polarion ALM Score 9.9 out of 10 | Polarion ALM Score 9.9 out of 10 |
| Enterprises | Polarion ALM Score 9.9 out of 10 | Polarion ALM Score 9.9 out of 10 |
| All Alternatives | View all alternatives | View all alternatives |
| Accompa | Requirements Portal | |
|---|---|---|
| ScreenShots | Requirements Portal Screenshots |




